openSUSE i programowanie w PHP

openSUSE i programowanie w PHP

Autor: admin

Data: 6 listopada 2014

Kategoria: Zaawansowane

Odsłon: 52389

Tagi: programowanie, php, eclipse

Postaram się opisać co zainstalować i jak skonfigurować openSUSE i Eclipse PDT aby sprawnie rozwijać projekty PHP: lokalny serwer deweloperski, działający debugger Xdebug, testy automatyczne PHPUnit i biblioteki PEAR

Eclipse PDT

Poniższy artykuł został napisany w oparciu o Eclipse Luna SR1 o PDT w wersji 3.3.2. Paczkę zawierającą Eclipse PDT możemy pobrać ze strony:

http://www.eclipse.org/pdt/#download

Po pobraniu archiwum zip wystarczy go tylko wypakować np.: go katalogu użytkownika.

Eclipse uruchomimy klikając w plik eclipse znajdujący się w rozpakowanym katalogu.

Polecam utworzenie skrótu do aplikacji np.: poprzez przeciągnięcie pliku na pulpit.  Jeśli chcemy zmienić ikonę we właściwościach skrótu, - plik z ikoną icon.xpm także znajduje się w głównym katalogu eclipse

Podczas uruchamiania zostaniemy zapytani o lokalizację katalogu workspace (zawiera nasze projekty oraz konfigurację Eclipse), polecam skorzystanie z domyślnej lokalizacji oraz zapamiętanie jej (będziemy musieli znać tą ścieżkę do dalszej konfiguracji środowiska). Jeśli nie zamierzamy korzystać z wielu workspace'ów polecam zaznaczyć opcję: "Use this as a default and do not ask again"

Po pierwszym uruchomieniu aby przejść do okna edycji wystarczy kliknąć ikonę: Workbeanch w prawym górnym rogu.

Osobiście polecam także zmianę motywu na "bardziej przejrzysty":
Window >> Preferences >>General >> Apperance >> Theme >> Classic

W przypadku jeśli chcielibyśmy skorzystać z debuggera musimy zaktualizować PDT do wersji minimum 3.3.2, wybierając z menu:
Help >> Install new software

następnie w polu: "Work with" wklejamy ścieżkę:

http://download.eclipse.org/tools/pdt/updates/3.3.2

(następnie nacisnąć klawisz ENTER). Po załadowaniu listy pakietów rozwijamy "PHP Development Tools" i zaznaczamy: "PHP Development Tools (PDT)"

Uruchomi się instalator, gdzie min. musimy zaakceptować wprowadzane zmiany oraz licencję.

Po tej operacji powinniśmy zrestartować Eclipse.

Serwer WWW PHP Apache MySQL

Opis instalacji serwera możemy przeprowadzić wg następującej procedury:

Serwer WWW, Apache, PHP, MySQL

Host wirtualny workspace'a

Aby uprościć proces developmentu polecam utworzyć host wirtualny dla naszego workspace'a, dzięki temu Serwer WWW będzie mógł bezpośrednio uruchamiać nasze projekty bez potrzeby każdorazowego przegrywania ich w inne miejsce.

Poniższy opis jest dla konfiguracji: hostname work dla katalogu z projektami, oraz sql dla phpmyadmin'a.

Przed konfiguracją apache powinniśmy skonfigurować hostname:

Start >> Komputer >> YaST >> Usługi sieciowe >> Nazwy hostów

Następnie poprzez przycisk Dodaj wprowadzamy nowe hosty:

Host dla workspace

Adres IP: 127.0.0.1
Nazwa komputera: work

Host dla phpMyAdminin

Adres IP: 127.0.0.1
Nazwa komputera: sql

Teraz dla podanych hostname'ów skonfigurujemy hosty wirtualne:

Start >> Komputer >> YaST >> Usługi sieciowe >> Serwer HTTP

Następnie wybieramy zakładkę: "Hosty" i uruchamiamy kreator konfiguracji poprzez przycisk: Dodaj

Host wirtualny dla workspace


Nazwa serwera: work
Zawartość głównego katalogu serwera: tutaj podajemy ścieżkę do katalogu workspace - patrz konfigurację Eclipse
Adres e-mail administratora: tutaj podajemy nasz adres email lub po prostu domyślnie: root@localhost

Host wirtualny: *
Ustawiamy poprzez przycisk: Zmiana ID hosta wirtualnego

Dalsze strony konfiguracji pozostawiamy bez zmian:

Host wirtualny dla phpMyAdminin

Nazwa serwera: work
Zawartość głównego katalogu serwera: /srv/www/htdocs/phpMyAdmin
Adres e-mail administratora: tutaj podajemy nasz adres email lub po prostu domyślnie: root@localhost
Host wirtualny: *

Zapisujemy zmiany i możemy sprawdzić poprawność konfiguracji np.: uruchamiając adres: http://sql/ w przeglądarce

Konfiguracja Eclipse do uruchamiania skryptów PHP

Na potrzeby weryfikacji prawidłowego działania konfiguracji Założymy nowy projekt test PHP w Eclipse:

File >> New >> PHP Project

Następnie dodamy do niego testowy plik PHP index.php:

File >> New >> PHP File

Treść pliku powinna wyglądać następująco:

phpinfo();

Teraz przejdziemy do konfiguracji Serwera PHP w Eclipse:

Window >> Preferences >> PHP >> Servers

Następnie wybierzemy do edycji istniejącą konfigurację http://localhost

Base URL: http://work    (wcześniej skonfigurowany host wirtualny)

Debugger: XDebug     (potrzebne do prawidłowego działania debugger'a)

Dodatkowo polecam skonfigurować Eclipse aby strony były uruchamiane w normalnej (nie wbudowanej) przeglądarce internetowej:

Window >> Preferences >> General >> Web Browser >> Use external web browser

Teraz możemy przetestować konfigurację Wybierając z górnego menu przycisk uruchamiania a następnie: PHP Web Aplication

Otworzy się okno dialogowe z adresem do uruchomienia w przeglądarce, które powinno zawierać nasz host wirtualny nazwę projektu i plik index.php: http://work/test/index.php

Po zaakceptowaniu adresu url w przeglądarce powinna się otworzyć strona prezentując spis informacji o zainstalowanym Serwerze

Bedugger

Aby korzystać z debuggera musimy zainstalować i odpowiednio skonfigurować PHP

Instalację XDebug możemy przeprowadzić poprzez:

XDebug

Po zainstalowaniu musimy włączyć debugowanie w pliku ini:

/etc/php5/conf.d/xdebug.ini

poprzez zmiane wartośći z:

;xdebug.remote_enable = 0

na:

xdebug.remote_enable = 1

lub po prostu wykonać polecenie w konsoli z uprawnieniami root'a:

su
echo "xdebug.remote_enable = 1" >> /etc/php5/conf.d/xdebug.ini

a następnie zrestartować serwer www poleceniem w konsoli lub zrestartowac komputer

su
rcapache2 restart

Jeśli konfiguracja przebiegła prawidłowo pod adresem (patrz wyżej: Konfiguracja Eclipse do uruchamiania skryptów PHP) :

http://work/test/index.php

Powinniśmy znaleźć informację o włączonym debugowaniu:

xdebug.remote_enable On

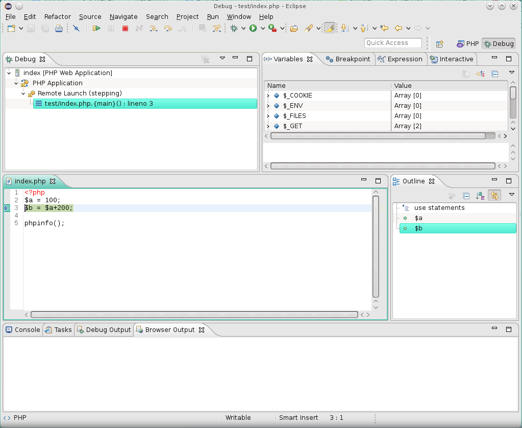
Teraz możemy do naszego pliku index.php dopisać kilka linijek aby przetestować działanie debugger'a:

$a = 100;
$b = $a+200;

phpinfo();

A następnie uruchomić debugger.

Podczas uruchamiania Eclipse zapyta nas o to czy zmienić Perspektywę na widok debuggowania.

Jeśli wszystko przebiegło prawidłowo Eclipse powinien nam umożliwić debuggowanie kodu:

Powrócić do Perspektywy PHP możemy poprzez przycisk PHP w prawym górnym rogu.

CLI Skrypty PHP uruchamiane w konsoli

Niektóre skrypty będziemy potrzebowali uruchamiać w konsoli a nie przez serwer WWW. Jednym z takich przypadków są testy automatyczne, które będą opisane w dalszej części artykułu.

Dodanie konfiguracji CLI przeprowadzimy poprzez:

Window >> Preferences >> PHP >> PHP Executables >> Add...

Name: dowolna nazwa
Executable patch: /usr/bin/php

Zaznaczamy: Use default php.ini configuration

SAPI type: CLI
PHP debugger: Xdebug

Teraz możemy nasz projekt uruchomić/debugować poprzez Run as >> PHP CLI Application


 

Oraz rezultat widoczny w zakładce: Console

Testy automatyczne PHPUnit

Aby zainstalować plugin PHPUnit do Eclipse wybieramy z menu:

Help >> Install new software

w polu: "Work with" wklejamy ścieżkę:

http://p2-dev.pdt-extensions.org/

(następnie nacisnąć klawisz ENTER). Po załadowaniu listy pakietów rozwijamy "Tools" i zaznaczamy: "PHP Unit

Akceptujemy licencję, certyfikaty i restartujemy Eclipse kiedy nas o to poprosi.

Teraz musimy skonfigurować plugin PHP Unit wybierając z menu

Window >> Preferences >> PHP Tools >> PHP Unit

Uzupełniając konfigurację następująco:

PHP Ececutable: wybieramy z listy nasza konfigurację
PEAR Library: <Internal>

I akceptujemy zmiany oraz prośbę o przebudowanie projektów.

Teraz możemy włączyć widok PHP Unit:

Window >> Show Wiev >> Other ... >> PHP Tools >> PHP Unit

Aby przetestować działanie PHP Unit możemy zmodyfikować nasz plik w następujący sposób:

class Example {
    public function add($a, $b) {
        return $a + $b;
    }
    
    public function sub ($a, $b) {
        return $a - $b;
    }
}

Teraz korzystając z innym funkcji, które zainstalowane zostały przy okazji PHP Unit wygenerujemy testy dla wyżej opisanej klasy, korzystając z przycisku: Synchronise new (test) methods from test case to test element or vice versa

Akceptujemy informację o Stworzeniu nowego pliku, po czym automatycznie otworzy się szablon testów naszej klasy.

Teraz uruchomimy nasze testy korzystając z przycisku: Run selected PHPUnit Test

W rezultacie powinniśmy zobaczyć że wszystkie testy zakończyły się niepowodzeniem (ponieważ nie zostały zaimplementowane)

Aby włączyć auto-uzupełnianie metod testowych PHPUnit polecam zainstalować i skonfigurować biblioteki PEAR (opis poniżej)

Instalacja i konfiguracja pakietów PEAR

Aby włączyć auto-uzupełnianie/asystent kodu dla pakietów PEAR, skonfigurujemy dodatkowe biblioteki.

Biblioteki PEAR możemy zainstalować tak jak wszystkie pakiety:

Start >> Komputer >> Dodaj/Usuń programy

na następnie wyszukując PEAR

Korzystając z poniższego Instalatora możemy zainstalować PEAR oraz PEAR PHP Unit:

php5-pear-phpunit

Teraz musimy dodać zainstalowaną bibliotekę PEAR do listy bibliotek w Eclipse:

Window >> Preferences >> PHP >> Libraries  >> New

Podajemy nazwę: PEAR

Następnie wybieramy: Add External folder ... i wybieramy katalog:

/usr/share/php5/PEAR

Teraz możemy dodać naszą bibliotekę do naszego projektu:

Klikamy prawym przyciskiem myszy na projekcie a następnie wybieramy:

Include Path >> Configure Include Path

Teraz na zakładce: Libraries wybieramy Add Library... a następnie: User Library i z listy wybieramy naszą bibliotekę PEAR

Jeśli konfiguracja przebiegła prawidłowo powinien działać już asystent kodu dla biblioteki PEAR

Komentarze (0)